品牌型号:惠普 Laptop 15
软件版本:InstallShield2024
系统:Windows 10
不知道大家有没有遇到笔者这样的情况,就是在安装了InstallShield软件后,想打开软件却出现了无法启动的情况,这是怎么回事?接下来本文将详细为大家介绍InstallShield安装后无法启动,InstallShield如何实现多用户安装的解决方法。
一、InstallShield安装后无法启动
导致InstallShield软件无法启动的原因,多是由于软件安装包不完整、权限问题、依赖项缺失等问题引起的,下面我们来根据这些具体问题来进行相应分析。
问题1:确认在InstallShield软件下载过程中是否出现过因网络问题出现中断或错误的提示,如果出现过这种情况,可能会导致下载的InstallShield安装包存在损坏或文件缺失。
解决方法:将当下下载的InstallShield安装包删除,然后InstallShield官方网站重新下载完整的安装包软件进行安装。
问题2:在安装InstallShield软件的过程中会涉及到需要修改系统文件和注册表的情况,如果我们没有使用【以管理员身份运行】的话,可能会导致软件安装了却出现无法启动的情况。
解决方法:鼠标选中InstallShield程序进行右击,在弹出的菜单中选择【以管理员身份运行】选项,这样可以有效避免用户权限不足的问题。

方法3:如果操作系统中的组件:.NET Framework缺失或者损坏,也会导致InstallShield软件安装之后出现无法正常启动的情况。
解决方法:按下【Win+R】组合键,在运行对话框中输入【cmd】,同时按下【Ctrl+Shift+Enter】以管理员身份运行,再输入【sfc /scannow】后进行回车,系统会扫描所有受保护的系统文件。如果.NET Framework相关文件发生损坏的话,系统会尝试自动修复,修复完成后重新启动电脑,再将InstallShield软件进行安装。

二、InstallShield如何实现多用户安装
下面来为大家介绍一下在InstallShield 中进行多用户安装的操作步骤。
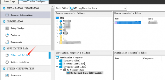
1、打开InstallShield ,点击左侧栏中的【Files and Folders】,在界面中【Source computer’s folders】列表中找到选择需要包含在安装包中的文件。

2、在【Destination computer's folders】列表中,鼠标右键点击【ProgramFileFolder】选项,选择列表中的【New Folder】,在当前文件夹中新建子文件夹,然后将主程序文件拖拽到至该目录中。

3、然后再次同样操作, 点击【ProgramFileFolder】——【New Folder】,新建一个子文件夹,把用户专属文件添加到这个目录中,勾选【Always install to this directory】选项,确保用户在安装时可以安装到指定的目录中,避免由于安装路径问题导致文件调用异常。
4、在【Destination computer's folders】列表中,点击存放主程序的文件夹进行右击,选择【Properties】选项打开属性面板,点击其中的【Permissions】,在权限设置界面中添加用户组,并勾选对应的权限,点击【OK】。

5、点击左侧栏中的【SYSTEM CONFIGURATION】找到【Components】,鼠标选中进行右击,在弹出的菜单中选择【New Component】创建新的组件,然后在属性面板中,把【Condition】设置为【Not Installed】。

6、点击第三步【New Folder】中的文件进行右击,选择其中的【Properties】选项,打开属性面板,在General选项卡找到【Component】,点击下拉菜单中的【UserConfig】,将文件与组件进行绑定。

7、各项操作设置完成后,点击上方菜单栏中的【 Build】选项进行构建,InstallShield就会生成包含多用户安装配置的安装包。
以上就是关于InstallShield安装后无法启动,InstallShield如何实现多用户安装的全部介绍。本文为大家介绍了关于InstallShield启动问题几种常见情况以及应对解决方法,大家在遇到类似问题时可以参考本文的方法进行排查和解决,如果还是无法成功启动,可以咨询InstallShield官方技术人员。
